Introduction
Specification Test Mode combines the individual diagnostic
capabilities from the Rules Builder, Form Designer and SOLIDWORKS
into a single interface.
Using specification test mode complete testing scenarios can be
carried out on:
- New specifications
- Existing specifications - when the specification flow allows
this.
Unlike form design test mode, specification test mode will allow
testing of the following:
- Form Navigation
- Macro button
- Dialog button
- Item List
- Child Specification list
- Form Warnings
During Specification Test any element that can have a rule
applied can be analyzed using the Analyze Rule tool.
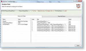
Analyze Rule
The Analyze Rule tool gives feedback on the item being analyzed
in the header. The tool consists of three sections:
- Rule Window - Displays the rule applied to the selected
item.
- Values and Steps - Displays the current values of the named
ranges used in the rule and the steps taken to calculate the
result.
- Rule Drill Down - Allows the rule and all of the named ranges
used in the calculation of the rule to be drilled into to see
exactly where the rule obtains it's values.
Rule Window
The rule window displays the rule applied to the selected
item.
If the rule is not calculating as expected it can be manually
changed directly in the window to try out new scenarios. The
modified rule will be reflected in the Values and Steps and the
Rule Drill Down tabs.
Any changes
made to the rule in the rule window will not be applied into the
project.
If you are
satisfied with the changes made to the rule copy the rule to the
clipboard (ctrl+ ), close the analyser, locate the item from
appropriate stage in the task list and paste (ctrl+v) the
modified rule into the item.
Values and Steps
The Values and Steps tab displays the current values of the
named ranges used in the rule and the steps taken to calculate the
result.

Rule Drill Down
The Rule Drill Down tab allows the rule and all of the named
ranges used in the calculation of the rule to be drilled into to
see exactly where the rule obtains it's values.
To Drill Down into a rule, expand the item by clicking the + box
next to the expandable item.

To
Start Specification Test Mode on a new specification
Specification test mode is started on a new specification
by:
- From Stage 6. Specification of DriveWorks Administrator select
Specification Explorer
- Click New and select the project to test from the Create a New
Specification list, click OK
- Enter the required values or make the required selections from
the user forms, navigate through the user forms by using the Next
and Previous buttons.
- When you are satisfied the selections/entries made give the
required scenario to test; Click the Test Mode button from the
specification window command bar.
To change the current user form or make further form control
selections/entries:
- Exit Test Mode by clicking the test mode button
- Navigate to the required user form/form control using the Next
and Previous buttons
- Click Test Mode.
To Start Specification Test Mode on an existing
specification
Specification test mode is started on an existing specification
by:
- From Stage 6. Specification of DriveWorks Administrator select
Specification Explorer
- Select the specification to test from the specification
list
- From the Actions list in the specification explorer window
select Edit (for a specification that is currently at the Pending
state) or Copy (for a specification that is currently at the
Released state)
- The specification will load with the same entries in the user
form controls as it was originally specified.
- Once the specification loads, click the Test Mode button.
The properties, values and rules of the various stages from the
task explorer in DriveWorks Administrator can now be selected from
the tab strip that runs across the top of the specification
window:
Specification Test
Mode - Form
Once the Test Mode button has been clicked the specification
window changes to display various tasks that can be diagnosed as
tabs along the top of the user form.
Any control can now be selected from the current user form. Once
a control has been selected the properties for that control will be
displayed to the right of the user form.
Controls
which have had the Enabled or Visible properties set to False will
be displayed on the user form during test mode. The Enabled and
Visible properties will show the correct value during test
mode.

Any property that has a rule applied can be diagnosed
using the Analyze Rule tool.
To Analyze the rule for the property
- Select a control from the displayed user form in Test Mode
- Double click the property from the property window on the
right
- The Analyze Rule dialog will be shown.
Specification
Test Mode - Navigation
Selecting the Navigation tab in specification test mode
will display the current navigation path to progress through the
user forms.
If a user form does not appear in the navigation it will not be
shown to the user. Dialog forms or Child Specification forms will
not appear in the navigation.

Diagnose Form
Navigation
Follow the steps in the links below to start specification test
mode:
To view the current Form Navigation:
- Select Navigation from the specification test mode tab strip
across the top of the specification window.
When the Form Navigation contains a decision the
inclusion/exclusion of the decision form can be shown by:
- Exit Test Mode
- Change the form control values that instigate the decision
- Return to Test Mode
- Click the Navigation tab
- If the navigation is incorrect return to the Form Navigation in
the task explorer and check the rule for the decision form.
- If the navigation is correct in specification test but not
during actual specification see
How To: Diagnose
Project Issues for other steps to take.
Specification
Test Mode - Constants
The values of constants used in the project can be modified here
to test results of rules where they are used. Any changes made to
the constants here will not update in the project. Once a
satisfactory value for the constant has been achieved return
to the Define Constants stage in the task explorer and apply the
new value to the affected constant.

When a
constant is changed in specification test mode the change will not
be seen in any rule until it is analyzed.
Specification
Test Mode - Variables
Any variable can be analyzed and modified in the rule
window of the analyze tool. Any changes will not be applied into
the project.
To apply changes into the project return to the Define Variables
stage in the task explorer and apply the new value to the affected
variable.

Specification
Test Mode - Documents
Any document created by the project can be viewed in
specification test mode. To view a document:
- Select the Documents tab in specification test mode
- Select the document to preview from the documents list
- Click the preview button
All parameters being driven into a document can be analyzed:
- Select the Documents tab in specification test mode
- Select the document to analyze from the documents list
- Click the Analyze button

Diagnose Documents
Follow the steps in the links below to start specification test
mode:
To view the rule and current result of a parameter associated to
a document:
- Select Documents from the specification test mode tab strip
across the top of the specification window
- Select the document from the documents list
- Select the parameter from the properties window on the
right.
The rule and current result are displayed in corresponding
columns in the properties window. To further analyze the
rule:
- Click the Analyze button, with the required parameter selected
in the properties window.
- If the rule is incorrect it can be adjusted directly in the
rule window of the analyze tool. Any changes made to the rule
will need to be updated in the project after verification
in the analyze tool.
- If the rule is correct, but document generation produces
inaccuracies further analysis of other areas may be required,
see
How To: Diagnose
Project Issues for other steps to take.
Specification
Test Mode - Model Rules
The model rules tab of specification test mode displays a tree
view of the assembly structure and models that will be generated.
The tree view is structured in the order the models are listed in
the model rules section. Driven alternative models should be placed
higher up in the tree than the assembly they will be replaced
into.
The tree view shows the master file name of each model and then
the new file name of the generated file after the - symbol.
- Models not generated are shown with a gray icon
- Models to be generated are shown with an assembly or part
icon
- Drawings to be generated are shown with a drawing icon
- Static replacement models are shown with their corresponding
model type icon with the letter
A
When a Driven Alternative model requires generating it will be
listed as (New) against the actual model name in the tree view. The
master model it is to replace will be shown with that master name
and the new driven alternative name. At this stage it will be
classed as (Existing) because the driven alternative is generated
prior to the assembly.
For instance the image below shows a Driven Alternative named
Forked Clevis Assy 1.63 IN (New) being generated ahead of the
Hydraulic Cylinder. In the structure of the Hydraulic Cylinder you
will see the sub assembly named Dummy Clevis Assy followed by the
name of the driven alternative it will be replaced with - Forked
Clevis Assy 1.63 IN (Existing).

All results being driven into the driven parameters are listed
in the properties section. To view the results of the parameters
being driven into a model:
Diagnose Model Rules
Follow the steps in the links below to start specification
test mode:
To view the rule and current result of a parameter associated to
a captured model:
- Select Model Rules from the specification test mode tab strip
across the top of the specification window
- Select the model from the tree view in the Models list
- Select the parameter from the properties window on the
right.
The rule and current result are displayed in corresponding
columns in the properties window. To further analyze the
rule:
- Click the Analyze button, with the required parameter selected
in the properties window.
- If the rule is incorrect it can be adjusted directly in the
rule window of the analyze tool. Any changes made to the rule
will need to be updated in the project after verification
in the analyze tool.
- If the rule is correct, but model generation produces
inaccuracies further analysis of other areas may be required,
see
How To: Diagnose
Project Issues for other steps to take.
| Knowledge Base Article Ref: | KB13103009 |
|---|